写在前边:
本着自己学习也能把学习成果分享出去的初衷,希望《读懂一本书:樊登读书法》能收获到大家的点赞!如需思维导图原文件的可以留下邮箱~我会无偿私发(๑> ₃
书籍简介:(以下简称《樊登读书法》)

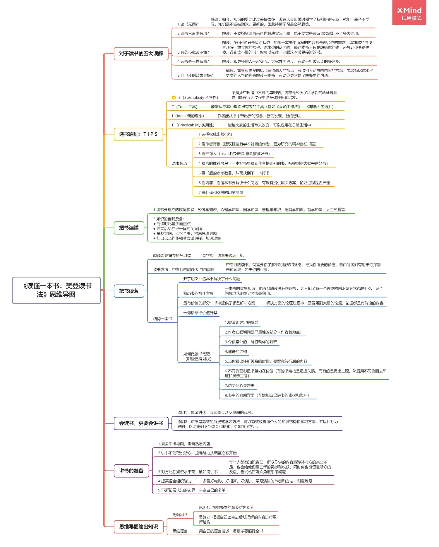
《樊登读书法》从解读图书角度出发,向读者传授了樊登读书的拆解方法,以及推动全民阅读的心路历程。从讲书人的素质积累、能力培养、如何选书、梳理内容结构、抓住核心论点,再到讲书前的心态准备、讲书的节奏和框架、讲书的路径建立等多个方面,为读者打造了一场关于阅读、关于思维方式的进阶课。
说说我读完这本书的感受吧(๓˙ϖ˙๓)
读完这本书后,感觉书本内容和书名其实还是有偏差的。看标题,以为是教你怎么读懂书、读薄书,但读完这本书才发现,书里边还论述了讲书的好处及如何讲书(毕竟樊登是个讲书人啊,也是可以理解的)。除了标题和内容有点感知偏差以外,我感觉书的目录结构也是有点乱的。书本开章,樊登就写了自己怎么走上讲书之路的,并论述了讲书的好处及讲书要培养的能力。然后中间章节就开始论述怎么选书、怎么读书、怎么解构书。最后的两个章节,又重新论述了怎么讲书。读完整本书,给我感觉是有第三人把樊登的语录记下来再自己做了分类,看似总分总的结构,却让人读得“莫名其妙”,我也是读了两遍,才屡好结构,做出思维导图的。但书里边确实有值得提炼的方法论和可供参照的选书方法~所以还是值得大家做快速阅读。
我在整理思维导图的时候,并没有直接按书本的目录结构去整理,而是按照【为何读书-如何读书-为何讲书-如何讲书】的结构进行整理的。我认为这样的结构,能更好帮助我们理解书中的内容,帮助我们读书和学习。
思维导图:

吃水不忘挖井人,记得点赞鸭!!
以上就是《读懂一本书:樊登读书法》的思维导图拆解啦!希望能收获到大家的点赞!
如需思维导图原文件的可以留下邮箱~我会无偿私发(๑> ₃
本文来自C懵猪,本文观点不代表 PmTemple 立场,转载请联系原作者。原文链接:https://www.jianshu.com/p/2fa1dbfe1aa8
微信扫一扫
支付宝扫一扫
评论列表(2条)
阅读如品茗,需细火慢炖。文中对《樊登读书法》的重新梳理,恰似将散落的珍珠串成项链,让知识脉络更加清晰可见。思维导图不仅是工具,更是思想的舞蹈,让抽象的概念在纸上翩翩起舞。
阅读就像健身,需要系统训练。思维导图整理得好,就像制定训练计划,结构清晰比盲目努力更重要。不过书名内容